HOPPE Unternehmensberatung: Warten, prüfen, reparieren – alles auf einen Blick

Prüfungen von Betriebs- und Arbeitsmitteln müssen in regelmäßigen Intervallen stattfinden – so verlangen es die Unfallverhütungsvorschriften. Um alle Termine im Blick zu behalten und durchzuführen, wurde die Software-Lösung »Wartungsplaner« von der Hoppe Unternehmensberatung entwickelt.

Lesedauer: min

Unternehmer sind dafür verantwortlich, Betriebs- und Arbeitsmittel in einem so guten Zustand zu erhalten, dass die Sicherheit der Mitarbeiter am Arbeitsplatz garantiert ist. Um das zu gewährleisten, müssen regelmäßig sachkundige Prüfungen durchgeführt werden, so schreiben es die Unfallverhütungsvorschriften (UVV) vor. Doch wie gelingt es, die Termine für die Pflichtprüfungen im Blick zu behalten und zu organisieren? Mit einer professionellen Software für die Prüfterminplanung ist nicht nur die Steuerung der wiederkehrenden Termine möglich, sondern Prüfberichte, Prüfergebnisse und Prüfprotokolle können revisionssicher erstellt werden.

Maschinen und technische Anlagen können im Laufe der Zeit ihre Funktionstüchtigkeit verlieren. Komponenten verschleißen oder korrodieren. Das führt nicht nur zu Produktionsmängeln, sondern ist auch ein Sicherheitsrisiko. Die Gesetzliche Unfallversicherung (DGUV) und die Berufsgenossenschaften haben deswegen die UVV verfasst, die vorschreiben, dass Anlagen und Maschinen in bestimmten Intervallen hinsichtlich ihrer Funktionstüchtigkeit geprüft werden müssen. Diese Aufgabe fällt in den Zuständigkeitsbereich von Fachkräften für Arbeitsschutz und -sicherheit sowie EHS-Manager.

Digitale Tools für Planung und Dokumentation

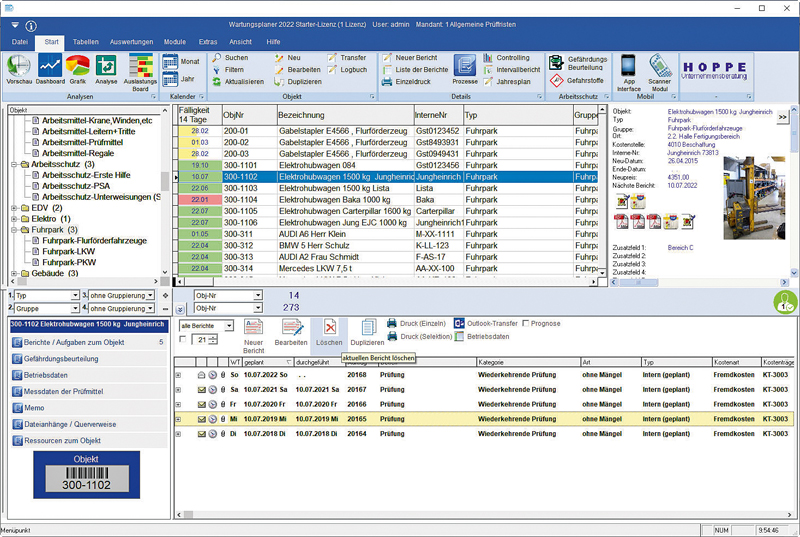
Um den Vorschriften für die Wartung, Überprüfung und Instandhaltung von Maschinen und Anlagen gerecht zu werden und die passende Dokumentation zu erstellen, ist sehr viel organisatorischer Aufwand notwendig. Eine effiziente Lösung ist es, ein digitales Tool für die UVV-Prüfung zu nutzen. Solche Software-Programme beinhalten sämtliche Wartungs- und Instandhaltungsvorschriften sowie einen Kalender, um die Prüfintervalle zu planen. Indem sämtliche Prüfgegenstände und die relevanten Objektdaten erfasst werden, können keine Termine mehr verpasst werden. Auch die rechtssichere Dokumentation ist mithilfe eines digitalen Wartungsplaners ein Leichtes. Die Software erstellt für die UVV-Prüfung ein Prüfbuch und ein Prüfprotokoll. Sie dokumentiert so zuverlässig alle gesetzlich vorgeschriebenen Nachweise zu Prüfungsumfang, -datum, festgestellten Mängeln, die Beurteilung, ob eine Fortführung des Betriebs möglich ist, Datum der Nachprüfung sowie Daten des Prüfers. So haben die Verantwortlichen alle Informationen im Blick und sind auch auf eventuelle externe Kontrollen oder Schadensfälle bestens vorbereitet.


»Die Prüftermin- und Wartungsplaner-Software eignet sich besonders für die ­Organisation von UVV-Prüfungen, weil sie einerseits den Arbeitsaufwand im Rahmen der Prüfpflichten eines Unternehmens reduziert und andererseits Prüfberichte bei Betriebsprüfungen stets griffbereit sind«, erklärt Ulrich Hoppe, Senior Consultant der Hoppe Unternehmensberatung. Der Wartungsplaner der Hoppe Unternehmensberatung ist z. B. in den Klassifikationen Wartung, Prüfung, Reparatur, Instandsetzung sowie Prüftermin und Unterweisung unterteilt. Wichtige Instandhaltungskennzahlen werden grafisch aufbereitet und können in verschiedenen Formaten im- und exportiert werden.

Die zugehörige App (für iOS und Android) ermöglicht den mobilen Zugriff über Smartphones. Alle relevanten Informationen stehen jederzeit in der »Arbeitsschutz App« zur Verfügung. Störungsmeldungen können auf dem Smartphone eingesehen und direkt bearbeitet werden. Die genaue Uhrzeit der Wartung oder Prüfung und eine detaillierte Beschreibung des Problems können gespeichert werden. Auch Fotos, Filme und Sprachaufnahmen zur Prüfung lassen sich erstellen. Ein weiterer Vorteil: Die Wartungs-App zum Wartungsplaner ist leicht zu bedienen. Alle relevanten Informationen stehen zu jeder Zeit zur Verfügung. Die Nutzung der App ist auch ohne Netzwerkzugriff möglich, beispielsweise in einer Werkhalle, in der keine Internetverbindung hergestellt werden kann. Hierbei wird die App nachträglich mit dem Wartungsplaner synchronisiert.        J

[156]
Socials